Webentwicklung ist heute überall - von Instagram bis zu Online-Shops... Mehr anzeigen
Melde dich an, um den Inhalt zu sehenKostenlos!
Zugriff auf alle Dokumente
Verbessere deine Noten
Schließ dich Millionen Schülern an
Knowunity KI
Fächer
Triangle Congruence and Similarity Theorems
Triangle Properties and Classification
Linear Equations and Graphs
Geometric Angle Relationships
Trigonometric Functions and Identities
Equation Solving Techniques
Circle Geometry Fundamentals
Division Operations and Methods
Basic Differentiation Rules
Exponent and Logarithm Properties
Alle Themen anzeigen
Human Organ Systems
Reproductive Cell Cycles
Biological Sciences Subdisciplines
Cellular Energy Metabolism
Autotrophic Energy Processes
Inheritance Patterns and Principles
Biomolecular Structure and Organization
Cell Cycle and Division Mechanics
Cellular Organization and Development
Biological Structural Organization
Alle Themen anzeigen
Chemical Sciences and Applications
Atomic Structure and Composition
Molecular Electron Structure Representation
Atomic Electron Behavior
Matter Properties and Water
Mole Concept and Calculations
Gas Laws and Behavior
Periodic Table Organization
Chemical Thermodynamics Fundamentals
Chemical Bond Types and Properties
Alle Themen anzeigen
European Renaissance and Enlightenment
European Cultural Movements 800-1920
American Revolution Era 1763-1797
American Civil War 1861-1865
Global Imperial Systems
Mongol and Chinese Dynasties
U.S. Presidents and World Leaders
Historical Sources and Documentation
World Wars Era and Impact
World Religious Systems
Alle Themen anzeigen
Classic and Contemporary Novels
Literary Character Analysis
Rhetorical Theory and Practice
Classic Literary Narratives
Reading Analysis and Interpretation
Narrative Structure and Techniques
English Language Components
Influential English-Language Authors
Basic Sentence Structure
Narrative Voice and Perspective
Alle Themen anzeigen
1,393
•
Aktualisiert Apr 24, 2026
•
Malina Albert
@malinaalbert_mbyc
Webentwicklung ist heute überall - von Instagram bis zu Online-Shops... Mehr anzeigen







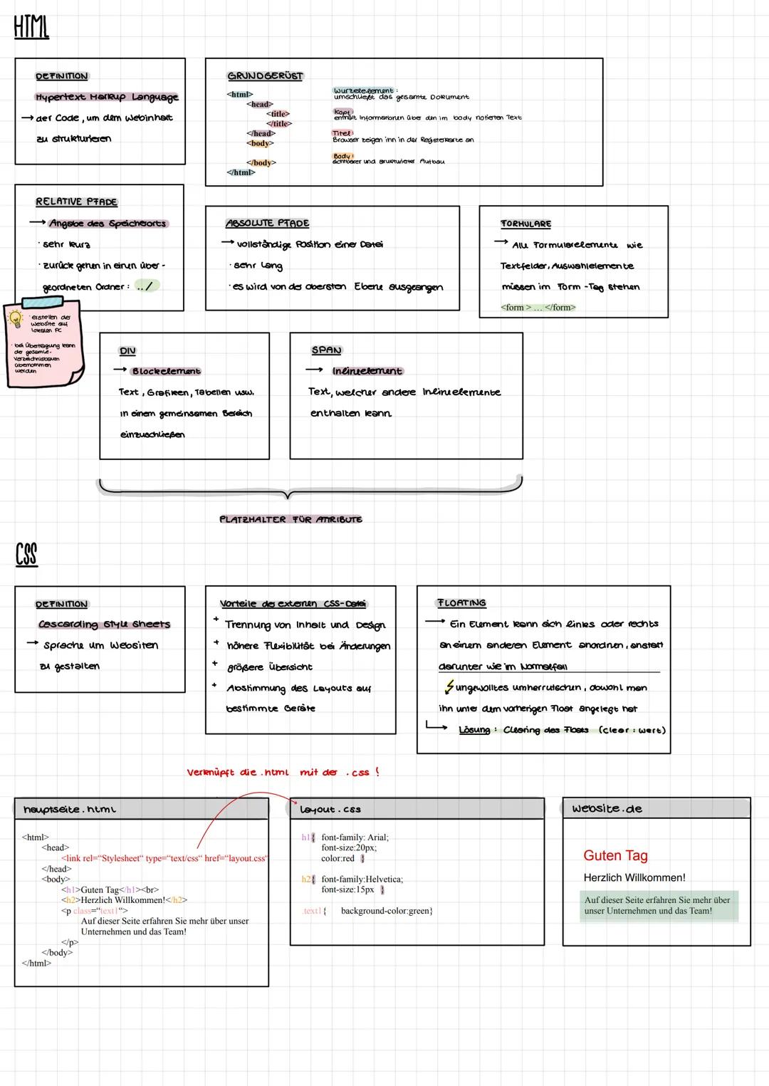
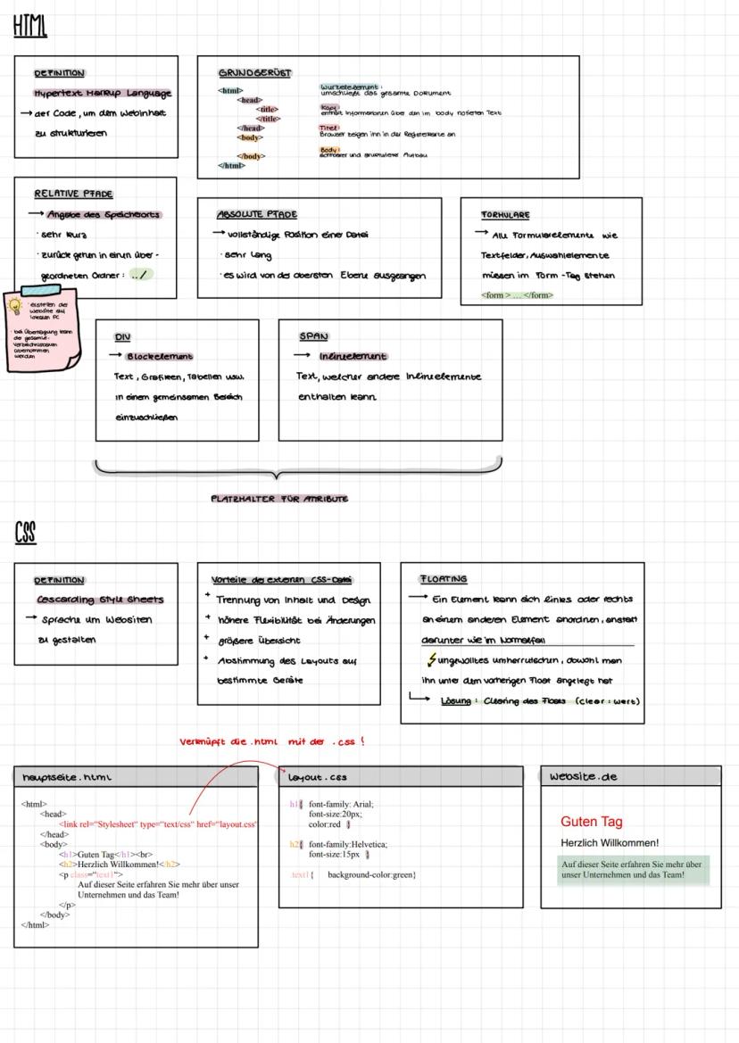
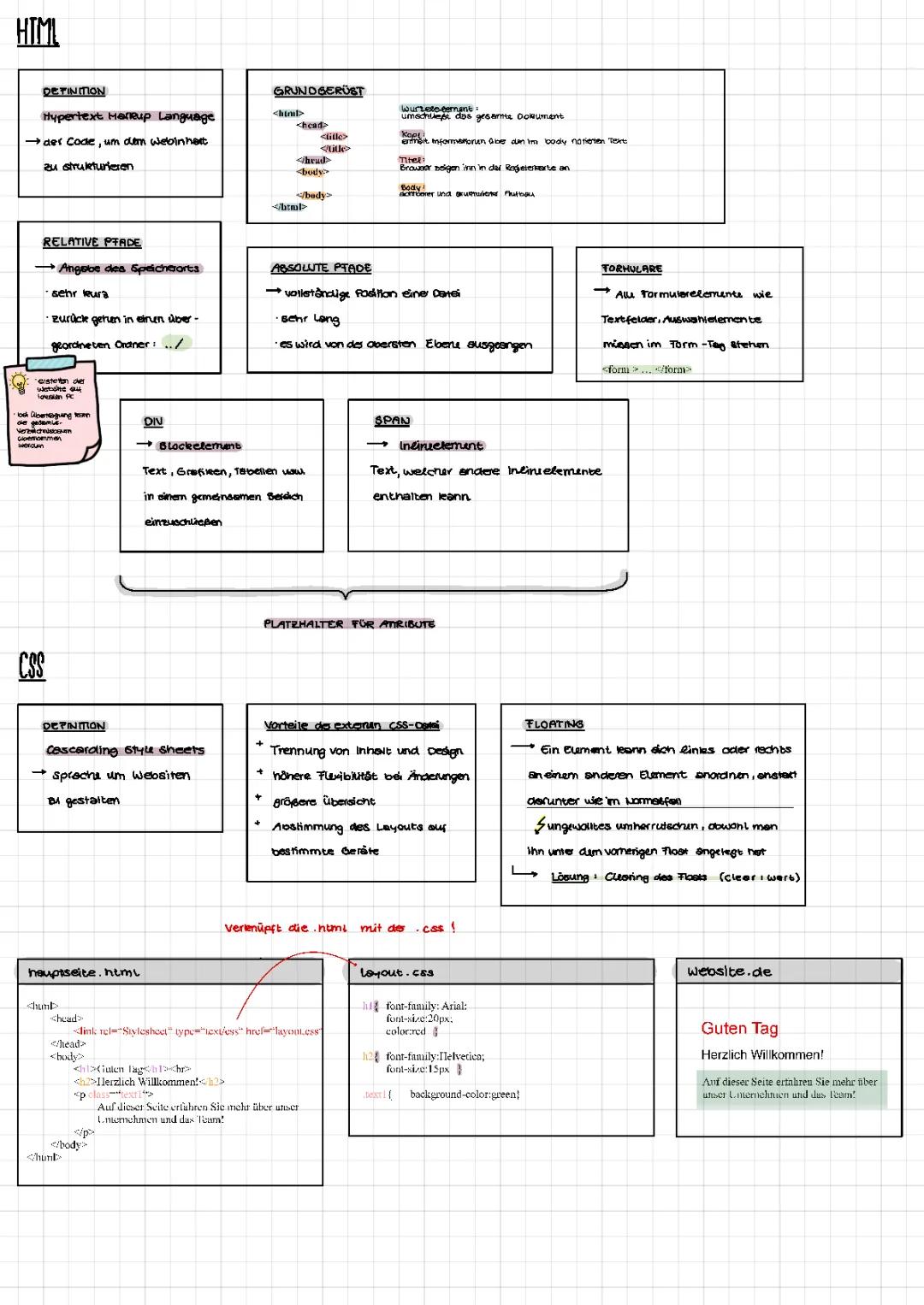
HTML ist wie das Skelett einer Website - es strukturiert alles, was du siehst. Du schreibst einfach Tags wie <html>, <head> und <body>, um dem Browser zu sagen, wo was hingehört.
Das Grundgerüst ist immer dasselbe: Im <head> stehen unsichtbare Infos wie der Titel, im <body> kommt der sichtbare Content. Pretty simple, oder?
Bei Pfaden hast du zwei Optionen: Relative Pfade (../ordner/datei.html) sind kurz und flexibel, absolute Pfade zeigen den kompletten Weg von der Wurzel aus. Für lokale Projekte sind relative Pfade meist cleverer.
CSS macht aus deinem langweiligen HTML-Code eine schicke Website. Du verlinkst einfach eine .css-Datei und kannst dann Farben, Schriften und Layouts festlegen. Mit DIV und SPAN gruppierst du Elemente - DIV für ganze Blöcke, SPAN für einzelne Textteile.
Profi-Tipp: Externe CSS-Dateien sind gold wert - einmal ändern, überall wirkt sich's aus!

PHP macht Websites lebendig - statt starrer Seiten hast du plötzlich Inhalte, die sich automatisch aktualisieren. Denk an Wetterberichte oder deine Instagram-Timeline.
Variablen erkennst du am $-Zeichen: $name = "Max". Mit Operatoren (+, -, *, /) rechnest du, mit dem Punkt (.) verbindest du Texte. Echo gibt alles auf der Website aus.
Formulare sind der Schlüssel zur Interaktion. In der HTML-Datei erstellst du Eingabefelder, PHP verarbeitet dann die Daten mit $_POST. So können User mit deiner Website "sprechen".
If-Else-Anweisungen treffen Entscheidungen: Passwort richtig? → Einloggen. Passwort falsch? → Fehlermeldung. Mit Switch und Schleifen sparst du dir massig Tipparbeit.
Achtung: PHP-Code steht immer zwischen
<?phpund?>- sonst denkt der Browser, es wäre normaler Text!

Datenbanken sind wie riesige, super-organisierte Aktenschränke für digitale Daten. Statt chaotischer Dateien hast du strukturierte Tabellen mit klaren Beziehungen.
Das ERD ist dein Planungstool - wie ein Bauplan vor dem Hausbau. Entitäten sind die "Dinge" (Kunde, Produkt), Beziehungen zeigen, wie sie zusammenhängen. Primärschlüssel identifizieren jeden Datensatz eindeutig, Fremdschlüssel verknüpfen Tabellen.
Kardinalitäten beschreiben Beziehungen: 1-zu-1 , 1-zu-n , n-zu-m .
Normalisierung verhindert Chaos in deiner Datenbank. Anomalien entstehen, wenn Daten schlecht organisiert sind: Du kannst nichts einfügen, Änderungen gehen schief oder beim Löschen verschwinden zu viele Infos. Die Lösung? Daten clever auf mehrere Tabellen verteilen.
Merksatz: Ein gut durchdachtes ERD spart dir später Stunden von Kopfzerbrechen!

Access ist dein Einstieg in die Datenbankwelt - benutzerfreundlich mit grafischer Oberfläche. Datentypen sind wichtig: Text bleibt Text, Zahlen kannst du berechnen. In der Datenblattansicht siehst du die Daten, in der Entwurfsansicht baust du die Struktur.
SQL ist die Sprache, mit der du mit Datenbanken "redest". Der Grundaufbau ist simpel: SELECT (was willst du?), FROM (woher?), WHERE (welche Bedingungen?).
Operatoren helfen beim Vergleichen und Rechnen. Mit LIKE findest du ähnliche Texte (% für beliebige Zeichen, _ für genau ein Zeichen). Aggregatfunktionen wie COUNT, SUM, AVG geben dir Statistiken.
Unterabfragen sind Abfragen in Abfragen - mega praktisch für komplexe Anfragen. Mit IN, ALL, ANY und EXISTS steuerst du genau, was du bekommen willst.
Übung macht den Meister: SQL wirkt am Anfang kryptisch, aber mit ein paar Beispielen wird's schnell logisch!

SQL Joins verbinden mehrere Tabellen - wie Puzzle-Teile zusammenfügen. INNER JOIN zeigt nur Datensätze, die in beiden Tabellen vorkommen. LEFT JOIN nimmt alles aus der linken Tabelle mit, auch wenn rechts nichts passendes da ist (dann steht da NULL).
Die Syntax ist immer gleich: SELECT ... FROM Tabelle1 JOIN Tabelle2 ON Bedingung. Die ON-Bedingung sagt, welche Felder zusammengehören - meist Primär- und Fremdschlüssel.
CREATE TABLE baut neue Tabellen: Du gibst Feldnamen und Datentypen an. VARCHAR speichert nur so viele Zeichen wie nötig, CHAR reserviert immer den vollen Platz. Bei INSERT INTO müssen die Werte in derselben Reihenfolge stehen wie die Felder.
Der Primärschlüssel macht jeden Datensatz einzigartig - entweder direkt beim CREATE oder nachträglich mit ALTER TABLE.
Profi-Tipp: LEFT JOIN ist super für "Welche Kunden haben noch nie bestellt?"-Fragen!

UPDATE ändert bestehende Daten: UPDATE Tabelle SET Feld = 'neuer Wert' WHERE Bedingung. DELETE löscht Zeilen . RENAME gibt Tabellen neue Namen.
Datentypen richtig wählen spart Speicher: VARCHAR für Texte variabler Länge, INTEGER für Zahlen, CURRENCY für Geldbeträge, DATE für Datumsangaben.
Die PHP-Datenbankverbindung bringt alles zusammen. Mit PDO verbindest du dich zur MySQL-Datenbank, sendest SQL-Befehle und holst Ergebnisse ab. Der foreach-Loop durchläuft alle gefundenen Zeilen.
Das Array $row enthält die Daten jeder Zeile - mit $row['Feldname'] greifst du auf einzelne Werte zu. So baust du dynamische Websites, die live Daten aus der Datenbank anzeigen.
Wichtig: Vergiss nie die WHERE-Klausel bei UPDATE und DELETE - sonst änderst oder löschst du versehentlich ALLES!
Unser KI-Begleiter ist ein speziell für Schüler entwickeltes KI-Tool, das mehr als nur Antworten bietet. Basierend auf Millionen von Knowunity-Inhalten liefert er relevante Informationen, personalisierte Lernpläne, Quizze und Inhalte direkt im Chat und passt sich deinem individuellen Lernweg an.
Du kannst die App im Google Play Store und im Apple App Store herunterladen.
Genau! Genieße kostenlosen Zugang zu Lerninhalten, vernetze dich mit anderen Schülern und hol dir sofortige Hilfe – alles direkt auf deinem Handy.
App Store
Google Play
Die App ist sehr einfach zu bedienen und gut gestaltet. Ich habe bisher alles gefunden, wonach ich gesucht habe, und konnte viel aus den Präsentationen lernen! Ich werde die App definitiv für ein Schulprojekt nutzen! Und natürlich hilft sie auch sehr als Inspiration.
Stefan S
iOS-Nutzer
Diese App ist wirklich super. Es gibt so viele Lernzettel und Hilfen [...]. Mein Problemfach ist zum Beispiel Französisch und die App hat so viele Möglichkeiten zur Hilfe. Dank dieser App habe ich mich in Französisch verbessert. Ich würde sie jedem empfehlen.
Samantha Klich
Android-Nutzerin
Wow, ich bin wirklich begeistert. Ich habe die App einfach mal ausprobiert, weil ich sie schon oft beworben gesehen habe und war absolut beeindruckt. Diese App ist DIE HILFE, die man für die Schule braucht und vor allem bietet sie so viele Dinge wie Übungen und Lernzettel, die mir persönlich SEHR geholfen haben.
Anna
iOS-Nutzerin
Beste App der Welt! Keine Worte, weil sie einfach zu gut ist
Thomas R
iOS-Nutzer
Einfach genial. Lässt mich 10x besser lernen, diese App ist eine glatte 10/10. Ich empfehle sie jedem. Ich kann Lernzettel anschauen und suchen. Ich kann sie im Fachordner speichern. Ich kann sie jederzeit wiederholen, wenn ich zurückkomme. Wenn du diese App noch nicht ausprobiert hast, verpasst du wirklich was.
Basil
Android-Nutzer
Diese App hat mich so viel selbstbewusster in meiner Klausurvorbereitung gemacht, nicht nur durch die Stärkung meines Selbstvertrauens durch die Features, die es dir ermöglichen, dich mit anderen zu vernetzen und dich weniger allein zu fühlen, sondern auch durch die Art, wie die App selbst darauf ausgerichtet ist, dass du dich besser fühlst. Sie ist einfach zu bedienen, macht Spaß und hilft jedem, der in irgendeiner Weise Schwierigkeiten hat.
David K
iOS-Nutzer
Die App ist einfach super! Ich muss nur das Thema in die Suche eingeben und bekomme sofort eine Antwort. Ich muss nicht mehr 10 YouTube-Videos schauen, um etwas zu verstehen, und spare dadurch richtig viel Zeit. Sehr empfehlenswert!
Sudenaz Ocak
Android-Nutzerin
In der Schule war ich echt schlecht in Mathe, aber dank der App bin ich jetzt besser geworden. Ich bin so dankbar, dass ihr die App gemacht habt.
Greenlight Bonnie
Android-Nutzerin
sehr zuverlässige App, um deine Ideen in Mathe, Englisch und anderen verwandten Themen zu verbessern. bitte nutze diese App, wenn du in bestimmten Bereichen Schwierigkeiten hast, diese App ist dafür der Schlüssel. wünschte, ich hätte früher eine Bewertung geschrieben. und sie ist auch kostenlos, also mach dir darüber keine Sorgen.
Rohan U
Android-Nutzer
Ich weiß, dass viele Apps gefälschte Accounts nutzen, um ihre Bewertungen zu pushen, aber diese App verdient das alles. Ursprünglich hatte ich eine 4 in meinen Englisch-Klausuren und dieses Mal habe ich eine 2 bekommen. Ich wusste erst drei Tage vor der Klausur von dieser App und sie hat mir SEHR geholfen. Bitte vertrau mir wirklich und nutze sie, denn ich bin sicher, dass auch du Fortschritte sehen wirst.
Xander S
iOS-Nutzer
DIE QUIZZE UND KARTEIKARTEN SIND SO NÜTZLICH UND ICH LIEBE Knowunity KI. ES IST AUCH BUCHSTÄBLICH WIE CHATGPT ABER SCHLAUER!! HAT MIR AUCH BEI MEINEN MASCARA-PROBLEMEN GEHOLFEN!! SOWIE BEI MEINEN ECHTEN FÄCHERN! NATÜRLICH 😍😁😲🤑💗✨🎀😮
Elisha
iOS-Nutzer
Diese App ist echt der Hammer. Ich finde Lernen so langweilig, aber diese App macht es so einfach, alles zu organisieren und dann kannst du die kostenlose KI bitten, dich abzufragen, so gut, und du kannst einfach deine eigenen Sachen hochladen. sehr empfehlenswert als jemand, der gerade Probeklausuren schreibt
Paul T
iOS-Nutzer
Die App ist sehr einfach zu bedienen und gut gestaltet. Ich habe bisher alles gefunden, wonach ich gesucht habe, und konnte viel aus den Präsentationen lernen! Ich werde die App definitiv für ein Schulprojekt nutzen! Und natürlich hilft sie auch sehr als Inspiration.
Stefan S
iOS-Nutzer
Diese App ist wirklich super. Es gibt so viele Lernzettel und Hilfen [...]. Mein Problemfach ist zum Beispiel Französisch und die App hat so viele Möglichkeiten zur Hilfe. Dank dieser App habe ich mich in Französisch verbessert. Ich würde sie jedem empfehlen.
Samantha Klich
Android-Nutzerin
Wow, ich bin wirklich begeistert. Ich habe die App einfach mal ausprobiert, weil ich sie schon oft beworben gesehen habe und war absolut beeindruckt. Diese App ist DIE HILFE, die man für die Schule braucht und vor allem bietet sie so viele Dinge wie Übungen und Lernzettel, die mir persönlich SEHR geholfen haben.
Anna
iOS-Nutzerin
Beste App der Welt! Keine Worte, weil sie einfach zu gut ist
Thomas R
iOS-Nutzer
Einfach genial. Lässt mich 10x besser lernen, diese App ist eine glatte 10/10. Ich empfehle sie jedem. Ich kann Lernzettel anschauen und suchen. Ich kann sie im Fachordner speichern. Ich kann sie jederzeit wiederholen, wenn ich zurückkomme. Wenn du diese App noch nicht ausprobiert hast, verpasst du wirklich was.
Basil
Android-Nutzer
Diese App hat mich so viel selbstbewusster in meiner Klausurvorbereitung gemacht, nicht nur durch die Stärkung meines Selbstvertrauens durch die Features, die es dir ermöglichen, dich mit anderen zu vernetzen und dich weniger allein zu fühlen, sondern auch durch die Art, wie die App selbst darauf ausgerichtet ist, dass du dich besser fühlst. Sie ist einfach zu bedienen, macht Spaß und hilft jedem, der in irgendeiner Weise Schwierigkeiten hat.
David K
iOS-Nutzer
Die App ist einfach super! Ich muss nur das Thema in die Suche eingeben und bekomme sofort eine Antwort. Ich muss nicht mehr 10 YouTube-Videos schauen, um etwas zu verstehen, und spare dadurch richtig viel Zeit. Sehr empfehlenswert!
Sudenaz Ocak
Android-Nutzerin
In der Schule war ich echt schlecht in Mathe, aber dank der App bin ich jetzt besser geworden. Ich bin so dankbar, dass ihr die App gemacht habt.
Greenlight Bonnie
Android-Nutzerin
sehr zuverlässige App, um deine Ideen in Mathe, Englisch und anderen verwandten Themen zu verbessern. bitte nutze diese App, wenn du in bestimmten Bereichen Schwierigkeiten hast, diese App ist dafür der Schlüssel. wünschte, ich hätte früher eine Bewertung geschrieben. und sie ist auch kostenlos, also mach dir darüber keine Sorgen.
Rohan U
Android-Nutzer
Ich weiß, dass viele Apps gefälschte Accounts nutzen, um ihre Bewertungen zu pushen, aber diese App verdient das alles. Ursprünglich hatte ich eine 4 in meinen Englisch-Klausuren und dieses Mal habe ich eine 2 bekommen. Ich wusste erst drei Tage vor der Klausur von dieser App und sie hat mir SEHR geholfen. Bitte vertrau mir wirklich und nutze sie, denn ich bin sicher, dass auch du Fortschritte sehen wirst.
Xander S
iOS-Nutzer
DIE QUIZZE UND KARTEIKARTEN SIND SO NÜTZLICH UND ICH LIEBE Knowunity KI. ES IST AUCH BUCHSTÄBLICH WIE CHATGPT ABER SCHLAUER!! HAT MIR AUCH BEI MEINEN MASCARA-PROBLEMEN GEHOLFEN!! SOWIE BEI MEINEN ECHTEN FÄCHERN! NATÜRLICH 😍😁😲🤑💗✨🎀😮
Elisha
iOS-Nutzer
Diese App ist echt der Hammer. Ich finde Lernen so langweilig, aber diese App macht es so einfach, alles zu organisieren und dann kannst du die kostenlose KI bitten, dich abzufragen, so gut, und du kannst einfach deine eigenen Sachen hochladen. sehr empfehlenswert als jemand, der gerade Probeklausuren schreibt
Paul T
iOS-Nutzer
Malina Albert
@malinaalbert_mbyc
Webentwicklung ist heute überall - von Instagram bis zu Online-Shops nutzen alle dieselben Grundbausteine. Hier lernst du die drei wichtigsten Technologien kennen: HTML für die Struktur, CSS für das Design und PHP für dynamische Inhalte, plus wie man alles mit... Mehr anzeigen

Zugriff auf alle Dokumente
Verbessere deine Noten
Schließ dich Millionen Schülern an
HTML ist wie das Skelett einer Website - es strukturiert alles, was du siehst. Du schreibst einfach Tags wie <html>, <head> und <body>, um dem Browser zu sagen, wo was hingehört.
Das Grundgerüst ist immer dasselbe: Im <head> stehen unsichtbare Infos wie der Titel, im <body> kommt der sichtbare Content. Pretty simple, oder?
Bei Pfaden hast du zwei Optionen: Relative Pfade (../ordner/datei.html) sind kurz und flexibel, absolute Pfade zeigen den kompletten Weg von der Wurzel aus. Für lokale Projekte sind relative Pfade meist cleverer.
CSS macht aus deinem langweiligen HTML-Code eine schicke Website. Du verlinkst einfach eine .css-Datei und kannst dann Farben, Schriften und Layouts festlegen. Mit DIV und SPAN gruppierst du Elemente - DIV für ganze Blöcke, SPAN für einzelne Textteile.
Profi-Tipp: Externe CSS-Dateien sind gold wert - einmal ändern, überall wirkt sich's aus!

Zugriff auf alle Dokumente
Verbessere deine Noten
Schließ dich Millionen Schülern an
PHP macht Websites lebendig - statt starrer Seiten hast du plötzlich Inhalte, die sich automatisch aktualisieren. Denk an Wetterberichte oder deine Instagram-Timeline.
Variablen erkennst du am $-Zeichen: $name = "Max". Mit Operatoren (+, -, *, /) rechnest du, mit dem Punkt (.) verbindest du Texte. Echo gibt alles auf der Website aus.
Formulare sind der Schlüssel zur Interaktion. In der HTML-Datei erstellst du Eingabefelder, PHP verarbeitet dann die Daten mit $_POST. So können User mit deiner Website "sprechen".
If-Else-Anweisungen treffen Entscheidungen: Passwort richtig? → Einloggen. Passwort falsch? → Fehlermeldung. Mit Switch und Schleifen sparst du dir massig Tipparbeit.
Achtung: PHP-Code steht immer zwischen
<?phpund?>- sonst denkt der Browser, es wäre normaler Text!

Zugriff auf alle Dokumente
Verbessere deine Noten
Schließ dich Millionen Schülern an
Datenbanken sind wie riesige, super-organisierte Aktenschränke für digitale Daten. Statt chaotischer Dateien hast du strukturierte Tabellen mit klaren Beziehungen.
Das ERD ist dein Planungstool - wie ein Bauplan vor dem Hausbau. Entitäten sind die "Dinge" (Kunde, Produkt), Beziehungen zeigen, wie sie zusammenhängen. Primärschlüssel identifizieren jeden Datensatz eindeutig, Fremdschlüssel verknüpfen Tabellen.
Kardinalitäten beschreiben Beziehungen: 1-zu-1 , 1-zu-n , n-zu-m .
Normalisierung verhindert Chaos in deiner Datenbank. Anomalien entstehen, wenn Daten schlecht organisiert sind: Du kannst nichts einfügen, Änderungen gehen schief oder beim Löschen verschwinden zu viele Infos. Die Lösung? Daten clever auf mehrere Tabellen verteilen.
Merksatz: Ein gut durchdachtes ERD spart dir später Stunden von Kopfzerbrechen!

Zugriff auf alle Dokumente
Verbessere deine Noten
Schließ dich Millionen Schülern an
Access ist dein Einstieg in die Datenbankwelt - benutzerfreundlich mit grafischer Oberfläche. Datentypen sind wichtig: Text bleibt Text, Zahlen kannst du berechnen. In der Datenblattansicht siehst du die Daten, in der Entwurfsansicht baust du die Struktur.
SQL ist die Sprache, mit der du mit Datenbanken "redest". Der Grundaufbau ist simpel: SELECT (was willst du?), FROM (woher?), WHERE (welche Bedingungen?).
Operatoren helfen beim Vergleichen und Rechnen. Mit LIKE findest du ähnliche Texte (% für beliebige Zeichen, _ für genau ein Zeichen). Aggregatfunktionen wie COUNT, SUM, AVG geben dir Statistiken.
Unterabfragen sind Abfragen in Abfragen - mega praktisch für komplexe Anfragen. Mit IN, ALL, ANY und EXISTS steuerst du genau, was du bekommen willst.
Übung macht den Meister: SQL wirkt am Anfang kryptisch, aber mit ein paar Beispielen wird's schnell logisch!

Zugriff auf alle Dokumente
Verbessere deine Noten
Schließ dich Millionen Schülern an
SQL Joins verbinden mehrere Tabellen - wie Puzzle-Teile zusammenfügen. INNER JOIN zeigt nur Datensätze, die in beiden Tabellen vorkommen. LEFT JOIN nimmt alles aus der linken Tabelle mit, auch wenn rechts nichts passendes da ist (dann steht da NULL).
Die Syntax ist immer gleich: SELECT ... FROM Tabelle1 JOIN Tabelle2 ON Bedingung. Die ON-Bedingung sagt, welche Felder zusammengehören - meist Primär- und Fremdschlüssel.
CREATE TABLE baut neue Tabellen: Du gibst Feldnamen und Datentypen an. VARCHAR speichert nur so viele Zeichen wie nötig, CHAR reserviert immer den vollen Platz. Bei INSERT INTO müssen die Werte in derselben Reihenfolge stehen wie die Felder.
Der Primärschlüssel macht jeden Datensatz einzigartig - entweder direkt beim CREATE oder nachträglich mit ALTER TABLE.
Profi-Tipp: LEFT JOIN ist super für "Welche Kunden haben noch nie bestellt?"-Fragen!

Zugriff auf alle Dokumente
Verbessere deine Noten
Schließ dich Millionen Schülern an
UPDATE ändert bestehende Daten: UPDATE Tabelle SET Feld = 'neuer Wert' WHERE Bedingung. DELETE löscht Zeilen . RENAME gibt Tabellen neue Namen.
Datentypen richtig wählen spart Speicher: VARCHAR für Texte variabler Länge, INTEGER für Zahlen, CURRENCY für Geldbeträge, DATE für Datumsangaben.
Die PHP-Datenbankverbindung bringt alles zusammen. Mit PDO verbindest du dich zur MySQL-Datenbank, sendest SQL-Befehle und holst Ergebnisse ab. Der foreach-Loop durchläuft alle gefundenen Zeilen.
Das Array $row enthält die Daten jeder Zeile - mit $row['Feldname'] greifst du auf einzelne Werte zu. So baust du dynamische Websites, die live Daten aus der Datenbank anzeigen.
Wichtig: Vergiss nie die WHERE-Klausel bei UPDATE und DELETE - sonst änderst oder löschst du versehentlich ALLES!
Unser KI-Begleiter ist ein speziell für Schüler entwickeltes KI-Tool, das mehr als nur Antworten bietet. Basierend auf Millionen von Knowunity-Inhalten liefert er relevante Informationen, personalisierte Lernpläne, Quizze und Inhalte direkt im Chat und passt sich deinem individuellen Lernweg an.
Du kannst die App im Google Play Store und im Apple App Store herunterladen.
Genau! Genieße kostenlosen Zugang zu Lerninhalten, vernetze dich mit anderen Schülern und hol dir sofortige Hilfe – alles direkt auf deinem Handy.
38
Smart Tools NEU
Verwandle diesen Lernzettel in: ✓ 50+ Übungsfragen ✓ Interaktive Karteikarten ✓ Komplette Probeklausur ✓ Aufsatzgliederungen
Dieses Handout erklärt das EVA-Prinzip (Eingabe, Verarbeitung, Ausgabe) in der elektronischen Datenverarbeitung. Es behandelt die grundlegenden Hardwarekomponenten wie CPU, RAM und verschiedene Eingabe- und Ausgabegeräte. Ideal für Studierende, die die Funktionsweise von Computersystemen verstehen möchten.
Entdecken Sie die Grundlagen der Programmierung mit Python, einschließlich if-Anweisungen, while- und for-Schleifen sowie der Verwendung von Variablen und Datentypen. Diese Zusammenfassung bietet klare Beispiele und Erklärungen, um das Verständnis zu fördern. Ideal für Anfänger, die ihre Programmierkenntnisse erweitern möchten.
Entdecken Sie die Grundlagen der objektorientierten Programmierung in Java. Dieser Lernzettel behandelt zentrale Konzepte wie Klassen, Objekte, Datentypen, Algorithmen, Operatoren und Wiederholungen. Ideal für Softwareentwickler und Studierende der Informatik, die ein tiefes Verständnis für die Modellierung und Strukturierung von Programmen entwickeln möchten.
Entdecken Sie die Grundlagen der Datenbankmodellierung, einschließlich des Entity-Relationship-Modells, relationaler Datenbanken und der Normalisierung. Diese Zusammenfassung bietet einen klaren Überblick über Schlüsselkonzepte wie Primär- und Fremdschlüssel, Datenintegrität und Mehrbenutzerfähigkeit. Ideal für Studierende, die sich auf Datenbankdesign und -analyse vorbereiten.
Erfahren Sie alles über die Datenmodellierung und das Entity-Relationship-Modell (ERM). Dieser Leitfaden behandelt die Phasen der Datenmodellierung, die Definition von Entitäten und Beziehungstypen, die Festlegung von Kardinalitäten sowie die Bedeutung von Primär- und Fremdschlüsseln. Ideal für Studierende der Informatik und Datenbankdesign.
Dieser Lernzettel behandelt die Grundlagen der Datenbankentwicklung, einschließlich der Nutzung von Excel als Datenbank, dem Datenbankentwicklungsprozess, dem Entity-Relationship-Modell, der relationalen Datenbankstruktur und der Normalisierung. Ideal für Studierende, die sich auf Datenbankdesign und SQL-Abfragen vorbereiten möchten.
App Store
Google Play
Die App ist sehr einfach zu bedienen und gut gestaltet. Ich habe bisher alles gefunden, wonach ich gesucht habe, und konnte viel aus den Präsentationen lernen! Ich werde die App definitiv für ein Schulprojekt nutzen! Und natürlich hilft sie auch sehr als Inspiration.
Stefan S
iOS-Nutzer
Diese App ist wirklich super. Es gibt so viele Lernzettel und Hilfen [...]. Mein Problemfach ist zum Beispiel Französisch und die App hat so viele Möglichkeiten zur Hilfe. Dank dieser App habe ich mich in Französisch verbessert. Ich würde sie jedem empfehlen.
Samantha Klich
Android-Nutzerin
Wow, ich bin wirklich begeistert. Ich habe die App einfach mal ausprobiert, weil ich sie schon oft beworben gesehen habe und war absolut beeindruckt. Diese App ist DIE HILFE, die man für die Schule braucht und vor allem bietet sie so viele Dinge wie Übungen und Lernzettel, die mir persönlich SEHR geholfen haben.
Anna
iOS-Nutzerin
Beste App der Welt! Keine Worte, weil sie einfach zu gut ist
Thomas R
iOS-Nutzer
Einfach genial. Lässt mich 10x besser lernen, diese App ist eine glatte 10/10. Ich empfehle sie jedem. Ich kann Lernzettel anschauen und suchen. Ich kann sie im Fachordner speichern. Ich kann sie jederzeit wiederholen, wenn ich zurückkomme. Wenn du diese App noch nicht ausprobiert hast, verpasst du wirklich was.
Basil
Android-Nutzer
Diese App hat mich so viel selbstbewusster in meiner Klausurvorbereitung gemacht, nicht nur durch die Stärkung meines Selbstvertrauens durch die Features, die es dir ermöglichen, dich mit anderen zu vernetzen und dich weniger allein zu fühlen, sondern auch durch die Art, wie die App selbst darauf ausgerichtet ist, dass du dich besser fühlst. Sie ist einfach zu bedienen, macht Spaß und hilft jedem, der in irgendeiner Weise Schwierigkeiten hat.
David K
iOS-Nutzer
Die App ist einfach super! Ich muss nur das Thema in die Suche eingeben und bekomme sofort eine Antwort. Ich muss nicht mehr 10 YouTube-Videos schauen, um etwas zu verstehen, und spare dadurch richtig viel Zeit. Sehr empfehlenswert!
Sudenaz Ocak
Android-Nutzerin
In der Schule war ich echt schlecht in Mathe, aber dank der App bin ich jetzt besser geworden. Ich bin so dankbar, dass ihr die App gemacht habt.
Greenlight Bonnie
Android-Nutzerin
sehr zuverlässige App, um deine Ideen in Mathe, Englisch und anderen verwandten Themen zu verbessern. bitte nutze diese App, wenn du in bestimmten Bereichen Schwierigkeiten hast, diese App ist dafür der Schlüssel. wünschte, ich hätte früher eine Bewertung geschrieben. und sie ist auch kostenlos, also mach dir darüber keine Sorgen.
Rohan U
Android-Nutzer
Ich weiß, dass viele Apps gefälschte Accounts nutzen, um ihre Bewertungen zu pushen, aber diese App verdient das alles. Ursprünglich hatte ich eine 4 in meinen Englisch-Klausuren und dieses Mal habe ich eine 2 bekommen. Ich wusste erst drei Tage vor der Klausur von dieser App und sie hat mir SEHR geholfen. Bitte vertrau mir wirklich und nutze sie, denn ich bin sicher, dass auch du Fortschritte sehen wirst.
Xander S
iOS-Nutzer
DIE QUIZZE UND KARTEIKARTEN SIND SO NÜTZLICH UND ICH LIEBE Knowunity KI. ES IST AUCH BUCHSTÄBLICH WIE CHATGPT ABER SCHLAUER!! HAT MIR AUCH BEI MEINEN MASCARA-PROBLEMEN GEHOLFEN!! SOWIE BEI MEINEN ECHTEN FÄCHERN! NATÜRLICH 😍😁😲🤑💗✨🎀😮
Elisha
iOS-Nutzer
Diese App ist echt der Hammer. Ich finde Lernen so langweilig, aber diese App macht es so einfach, alles zu organisieren und dann kannst du die kostenlose KI bitten, dich abzufragen, so gut, und du kannst einfach deine eigenen Sachen hochladen. sehr empfehlenswert als jemand, der gerade Probeklausuren schreibt
Paul T
iOS-Nutzer
Die App ist sehr einfach zu bedienen und gut gestaltet. Ich habe bisher alles gefunden, wonach ich gesucht habe, und konnte viel aus den Präsentationen lernen! Ich werde die App definitiv für ein Schulprojekt nutzen! Und natürlich hilft sie auch sehr als Inspiration.
Stefan S
iOS-Nutzer
Diese App ist wirklich super. Es gibt so viele Lernzettel und Hilfen [...]. Mein Problemfach ist zum Beispiel Französisch und die App hat so viele Möglichkeiten zur Hilfe. Dank dieser App habe ich mich in Französisch verbessert. Ich würde sie jedem empfehlen.
Samantha Klich
Android-Nutzerin
Wow, ich bin wirklich begeistert. Ich habe die App einfach mal ausprobiert, weil ich sie schon oft beworben gesehen habe und war absolut beeindruckt. Diese App ist DIE HILFE, die man für die Schule braucht und vor allem bietet sie so viele Dinge wie Übungen und Lernzettel, die mir persönlich SEHR geholfen haben.
Anna
iOS-Nutzerin
Beste App der Welt! Keine Worte, weil sie einfach zu gut ist
Thomas R
iOS-Nutzer
Einfach genial. Lässt mich 10x besser lernen, diese App ist eine glatte 10/10. Ich empfehle sie jedem. Ich kann Lernzettel anschauen und suchen. Ich kann sie im Fachordner speichern. Ich kann sie jederzeit wiederholen, wenn ich zurückkomme. Wenn du diese App noch nicht ausprobiert hast, verpasst du wirklich was.
Basil
Android-Nutzer
Diese App hat mich so viel selbstbewusster in meiner Klausurvorbereitung gemacht, nicht nur durch die Stärkung meines Selbstvertrauens durch die Features, die es dir ermöglichen, dich mit anderen zu vernetzen und dich weniger allein zu fühlen, sondern auch durch die Art, wie die App selbst darauf ausgerichtet ist, dass du dich besser fühlst. Sie ist einfach zu bedienen, macht Spaß und hilft jedem, der in irgendeiner Weise Schwierigkeiten hat.
David K
iOS-Nutzer
Die App ist einfach super! Ich muss nur das Thema in die Suche eingeben und bekomme sofort eine Antwort. Ich muss nicht mehr 10 YouTube-Videos schauen, um etwas zu verstehen, und spare dadurch richtig viel Zeit. Sehr empfehlenswert!
Sudenaz Ocak
Android-Nutzerin
In der Schule war ich echt schlecht in Mathe, aber dank der App bin ich jetzt besser geworden. Ich bin so dankbar, dass ihr die App gemacht habt.
Greenlight Bonnie
Android-Nutzerin
sehr zuverlässige App, um deine Ideen in Mathe, Englisch und anderen verwandten Themen zu verbessern. bitte nutze diese App, wenn du in bestimmten Bereichen Schwierigkeiten hast, diese App ist dafür der Schlüssel. wünschte, ich hätte früher eine Bewertung geschrieben. und sie ist auch kostenlos, also mach dir darüber keine Sorgen.
Rohan U
Android-Nutzer
Ich weiß, dass viele Apps gefälschte Accounts nutzen, um ihre Bewertungen zu pushen, aber diese App verdient das alles. Ursprünglich hatte ich eine 4 in meinen Englisch-Klausuren und dieses Mal habe ich eine 2 bekommen. Ich wusste erst drei Tage vor der Klausur von dieser App und sie hat mir SEHR geholfen. Bitte vertrau mir wirklich und nutze sie, denn ich bin sicher, dass auch du Fortschritte sehen wirst.
Xander S
iOS-Nutzer
DIE QUIZZE UND KARTEIKARTEN SIND SO NÜTZLICH UND ICH LIEBE Knowunity KI. ES IST AUCH BUCHSTÄBLICH WIE CHATGPT ABER SCHLAUER!! HAT MIR AUCH BEI MEINEN MASCARA-PROBLEMEN GEHOLFEN!! SOWIE BEI MEINEN ECHTEN FÄCHERN! NATÜRLICH 😍😁😲🤑💗✨🎀😮
Elisha
iOS-Nutzer
Diese App ist echt der Hammer. Ich finde Lernen so langweilig, aber diese App macht es so einfach, alles zu organisieren und dann kannst du die kostenlose KI bitten, dich abzufragen, so gut, und du kannst einfach deine eigenen Sachen hochladen. sehr empfehlenswert als jemand, der gerade Probeklausuren schreibt
Paul T
iOS-Nutzer